TOGAF ADM: Top-10-Techniken – Teil 8: Validierung der GAP-Analyse
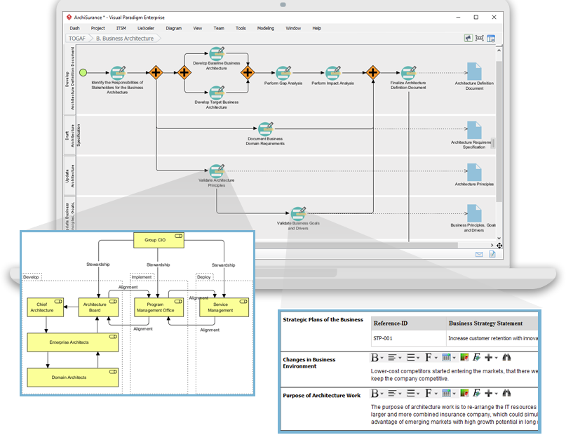
Warum die Validierung der GAP-Analyse für EA wichtig ist Die Gap-Analyse ist eine häufig eingesetzte Technik in verschiedenen Branchen und Bereichen, insbesondere im Bereich der Unternehmensarchitektur. Dieser Artikel setzt vorherige Kenntnisse der Gap-Analyse voraus undTOGAF ADM: Top-10-Techniken – Teil 8: Validierung der GAP-Analyse









