Диаграмма объектов в UML: мост между классами и экземплярами
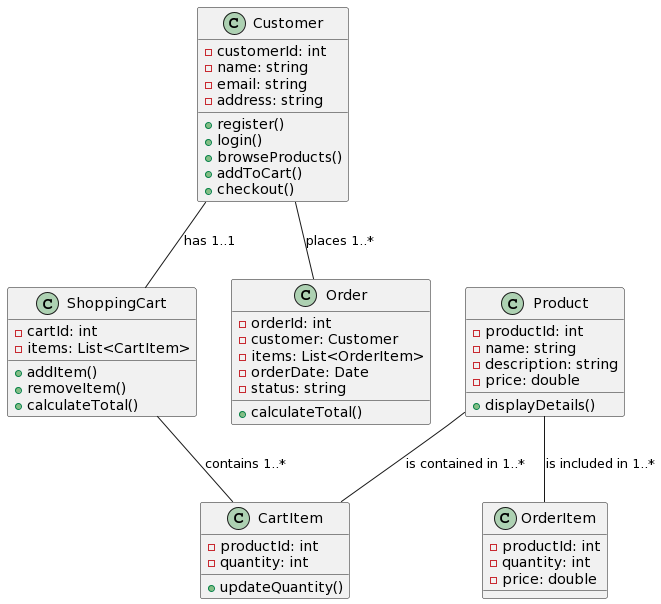
Введение: Диаграммы объектов являются неотъемлемой частью унифицированного языка моделирования (UML), используемого в разработке программного обеспечения и проектировании систем. Они служат важным мостом между абстрактными концепциями, определенными на диаграммах классов, и конкретными экземплярами этих классов воДиаграмма объектов в UML: мост между классами и экземплярами






