Opanowanie zaawansowanego modelowania ERD: Kompletny przewodnik z przykładami
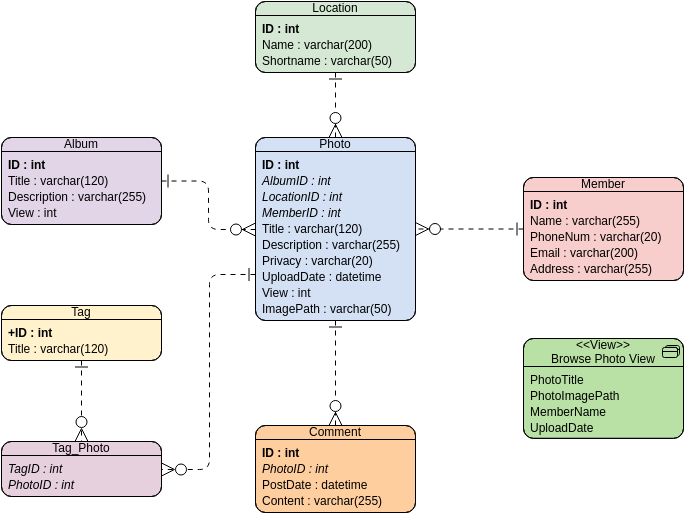
1. Wprowadzenie do ERD Diagram relacji encji (ERD) jest potężnym narzędziem wizualnym służącym do kompleksowego mapowania struktury bazy danych. Zapewnia graficzne przedstawienie, jak różne encje w bazie danych są ze sobą powiązane, jednocześnie wyróżniając atrybutyOpanowanie zaawansowanego modelowania ERD: Kompletny przewodnik z przykładami









