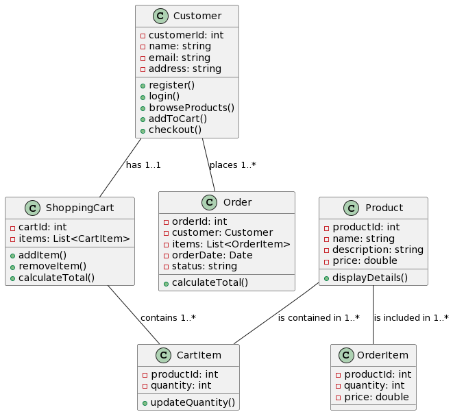
Diagram obiektowy w UML: Most między klasami a instancjami
Wprowadzenie: Diagramy obiektowe są nieodzowną częścią języka modelowania jednolitego (UML), używanego w inżynierii oprogramowania i projektowaniu systemów. Są kluczowym mostem między abstrakcyjnymi pojęciami zdefiniowanymi w diagramach klas i konkretnymi instancjami tych klas w trakcie działaniaDiagram obiektowy w UML: Most między klasami a instancjami






