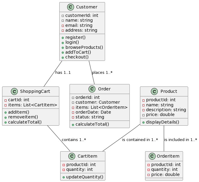
Diagrama de Objetos no UML: Ponteando a Lacuna Entre Classes e Instâncias
Introdução: Diagramas de objetos são uma parte essencial da Linguagem de Modelagem Unificada (UML) utilizada na engenharia de software e no design de sistemas. Eles atuam como uma ponte crucial entre os conceitos abstratos definidosDiagrama de Objetos no UML: Ponteando a Lacuna Entre Classes e Instâncias






