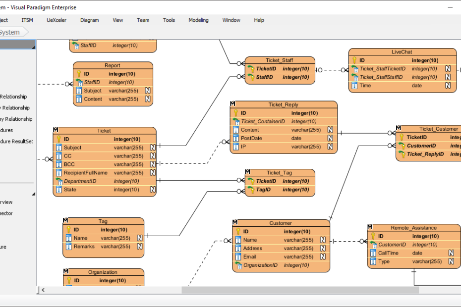
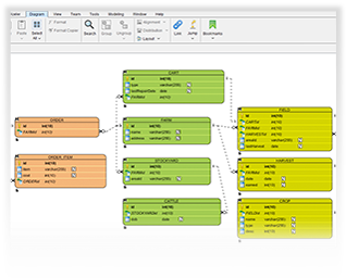
Tối ưu hóa Dữ liệu: Hướng dẫn về Chuẩn hóa Cơ sở dữ liệu
Giới thiệu Trong thế giới cơ sở dữ liệu, hiệu suất và tính toàn vẹn dữ liệu là điều tối quan trọng. Chuẩn hóa cơ sở dữ liệu là quá trình mang lại trật tựTối ưu hóa Dữ liệu: Hướng dẫn về Chuẩn hóa Cơ sở dữ liệu






