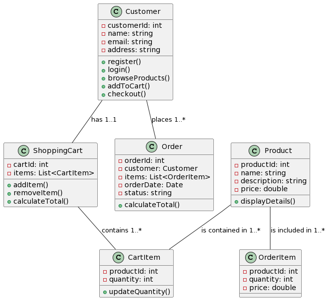
Sơ đồ Đối tượng trong UML: Cầu nối giữa các lớp và các thể hiện
Giới thiệu: Sơ đồ đối tượng là một phần thiết yếu của Ngôn ngữ Mô hình hóa Đơn nhất (UML) được sử dụng trong kỹ thuật phần mềm và thiết kế hệ thống. Chúng đóngSơ đồ Đối tượng trong UML: Cầu nối giữa các lớp và các thể hiện






