最佳AI ArchiMate圖示生成器:Visual Paradigm的完整生態系統
建立ArchiMate圖示可能令人感到壓力。您需要準確地捕捉複雜的企業最佳AI ArchiMate圖示生成器:Visual Paradigm的完整生態系統
建立ArchiMate圖示可能令人感到壓力。您需要準確地捕捉複雜的企業最佳AI ArchiMate圖示生成器:Visual Paradigm的完整生態系統
在特定視角中創建 ArchiMate 圖示可能令人感到壓力。您需要選擇AI ArchiMate 圖示生成器:使用 Visual Paradigm 在特定視角中創建 ArchiMate 圖示
Want to download ArchiMate guide or ArchiMate software? Here is a list of popular ArchiMate resources ready for downloading.
To know the difference between ArchiMate and TOGAF, we better understand their background first. Both TOGAF and the ArchiMate modeling language were developed and maintained by The Open Group, a global consortium that seeks to “enable the achievement of business objectives” by developing “open, vendor-neutral technology standards and certifications.”…
What is the TOGAF architecture framework? What does TOGAF stand for? TOGAF is a proven Enterprise Architecture methodology and framework used by organizations around the world to improve business efficiency. TOGAF provides an approach to Enterprise Architecture development, with a clear set of rules on organizational development designed to help enterprises achieve goals in a quick and cost-effective manner.
DoDAF,即國防架構框架,是一種廣泛應用於國防與國家安全領域,用於設計與管理複雜系統的架構框架。它提供了一種結構化的方法,用於表示與分析系統、流程與資料,以支援決策、溝通與規劃活動。
作為一名企業架構師,您了解擁有全面且設計良好的企業架構的重要性。
開放群組架構框架(TOGAF)是一種廣泛採用的框架,提供企業架構開發與管理的結構化方法。在本文中,我們將說明 TOGAF 是什麼、架構開發方法(ADM)是什麼,以及如何使用 Visual Paradigm 來管理 TOGAF 流程。
企業架構(EA)是現代組織中至關重要的組成部分,因為它有助於企業將技術投資與其戰略目標和宗旨保持一致。然而,開發有效的企業架構是一個複雜的過程,需要有系統的方法,這正是開放集團架構框架(TOGAF)發揮作用的地方。
TOGAF提供了一個全面的企業架構發展框架,並已被全球許多組織採用。在本文中,我們將探討TOGAF如何幫助組織建立有效的企業架構。
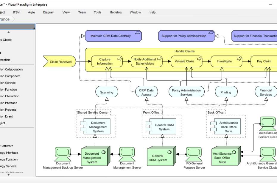
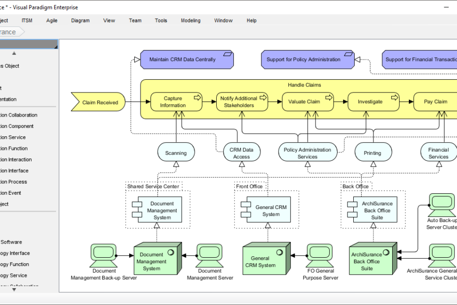
ArchiMate是一種用於企業架構師描述、分析和可視化組織各個方面之間關係的建模語言與框架,包括其業務流程、資料、應用程式和基礎設施。在本文中,我們將探討ArchiMate的目的,以及企業架構師如何利用它來支援其工作。
作為一名企業架構師,您很可能熟悉 ArchiMate 和 TOGAF,這兩者是企業架構中最廣泛使用的建模語言。儘管 ArchiMate 和 TOGAF 有很多相似之處,但它們也有重要的差異。在本文中,我們將探討這些差異,以幫助您選擇適合您需求的建模語言。