可視化系統行為:使用範例的狀態圖實用指南
狀態圖,也稱為狀態機或有限狀態機,是系統或流程隨時間變化行為的視覺化表可視化系統行為:使用範例的狀態圖實用指南
狀態圖,也稱為狀態機或有限狀態機,是系統或流程隨時間變化行為的視覺化表可視化系統行為:使用範例的狀態圖實用指南
什麼是狀態圖 狀態圖,也稱為狀態機圖,是軟件工程中廣泛使用的視覺化建模狀態圖入門:軟件工程的全面指南
在當今快速變化的商業環境中,清晰且簡明的文件是成功的关键。無論您正在處透過 Visual Paradigm 的文件建構工具,釋放文件的潛力
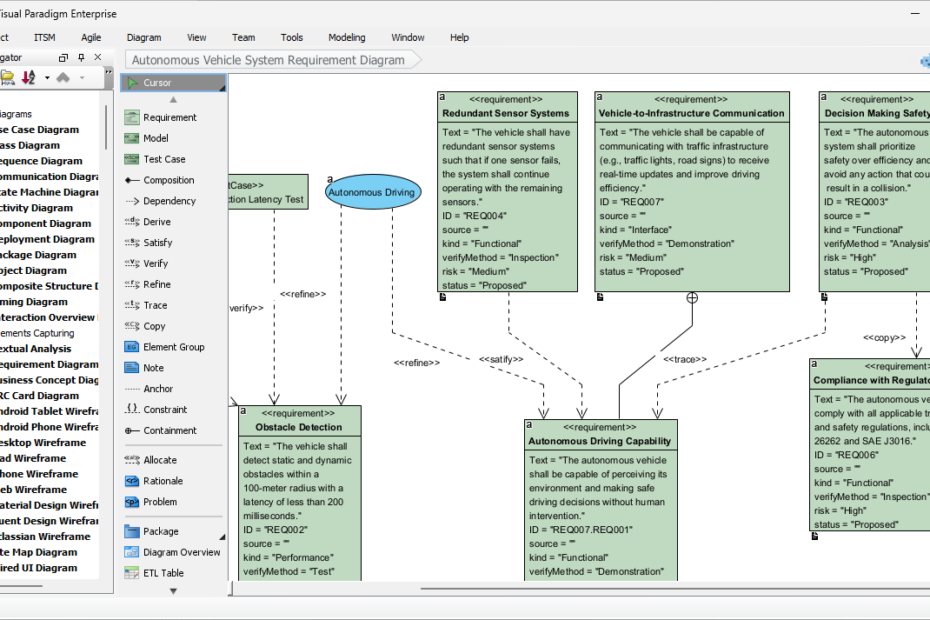
Transform text into SysML Requirement Diagrams with Visual Paradigm’s AI generator. Streamline MBSE, improve traceability, and boost engineering productivity.
建立 SysML 需求圖可能令人感到壓力。您需要捕捉功能性和非功能性需AI SysML需求圖生成器:透過 Visual Paradigm 解鎖強大的建模功能
手動建立 SysML 內部方塊圖 (IBD) 需要花費時間。您需定義方AI SysML 內部方塊圖生成器:透過 Visual Paradigm 解鎖強大的系統建模能力
以傳統方式建立 SysML 邏輯區塊定義圖(BDD)需要花費時間。您需AI SysML 邏輯區塊定義圖生成器:透過 Visual Paradigm 解鎖輕鬆的系統建模
建立精確的 SysML 參數圖可能出人意料地耗時。您需要定義約束條件、AI SysML 參數圖生成器:使用 Visual Paradigm 創建並優化