優化資料:資料庫正規化的指南
引言 在資料庫的世界中,效率與資料完整性至關重要。資料庫正規化是一種將優化資料:資料庫正規化的指南
引言 在資料庫的世界中,效率與資料完整性至關重要。資料庫正規化是一種將優化資料:資料庫正規化的指南
您準備好將資料模型提升至下一層級了嗎?Visual Paradigm 透過 Visual Paradigm 的實體關係圖 (ERD) 工具,釋放資料模型的潛力,適用於 ORM Hibernate 架構
在現代軟體開發的快節奏世界中,效率與精確性至關重要。在設計與維護資料庫透過 Visual Paradigm 解鎖視覺化資料庫設計的強大功能
引言 在資料管理領域中,設計一個符合組織獨特需求的資料庫系統是一項多面掌握資料庫設計的三個層級:概念層、邏輯層與物理層
引言 在資料庫設計領域中,選擇正規化或反正規化是一個關鍵決策,可能對資平衡資料完整性和效能:資料庫設計中的正規化與反正規化
Accelerate social media database modeling with the best AI ERD generator. Transform descriptions into professional schemas instantly using Visual Paradigm.
Master database architecture with Visual Paradigm’s AI DB Modeler. Convert business ideas into 3NF SQL schemas with live validation and testing.
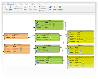
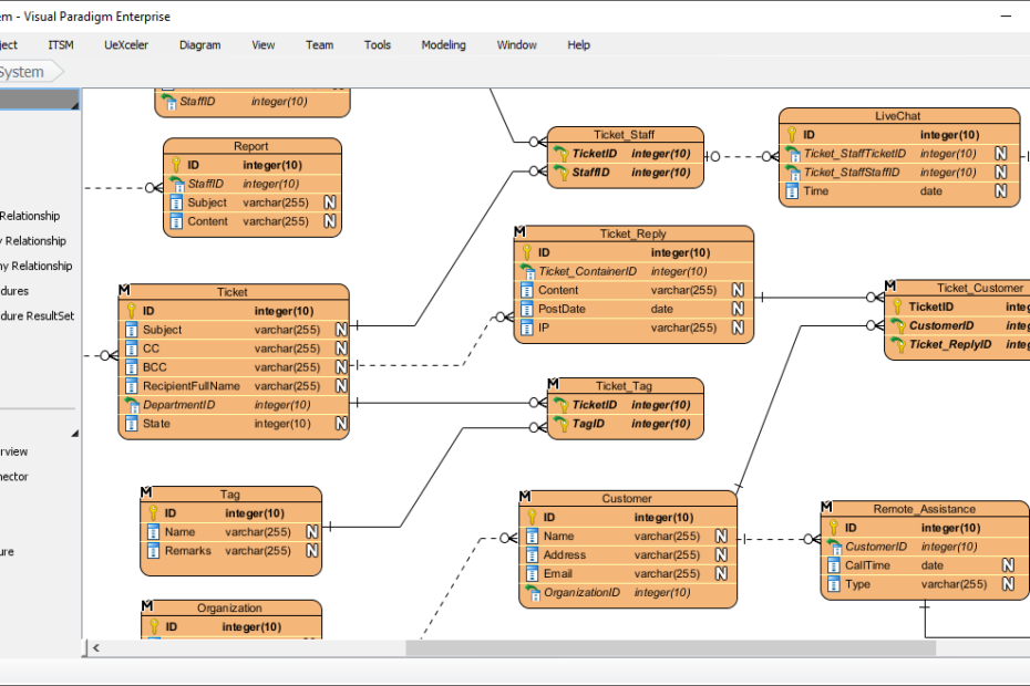
建立一個實體關係圖 (ERD) 用傳統方式建立需要花費漫長時間。你得畫AI實體關係圖生成器:透過 Visual Paradigm 快速設計資料庫
建立陳氏符號ERD可能令人感到壓力。您需要精確的符號——實體使用矩形、AI陳氏符號ERD生成器:使用Visual Paradigm進行專業資料模型設計