掌握高級ERD建模:帶有範例的全面教程
1. ERD簡介 實體-關係圖(ERD)是一種強大的視覺工具,可用於全掌握高級ERD建模:帶有範例的全面教程
1. ERD簡介 實體-關係圖(ERD)是一種強大的視覺工具,可用於全掌握高級ERD建模:帶有範例的全面教程
簡介 實體-關係 (ER) 建模是有效資料庫設計的基石,提供一種結構化實體-關係 (ER) 建模常見問題集 (FAQ)
引言 在軟體開發的世界中,打造一個穩健且高效的應用程式需要仔細的規劃與有效的軟體設計:平衡類圖與實體關係圖
引言 資料建模在資訊科技(IT)系統的開發中扮演著關鍵角色。它涉及建立將類圖轉換為實體-關係圖(ERD),以實現IT系統的有效資料建模
引言 在軟體開發與系統分析領域,理解系統各個組件之間的互動至關重要。使優化軟體開發:整合使用案例、實體關係圖與順序圖以實現有效的系統設計
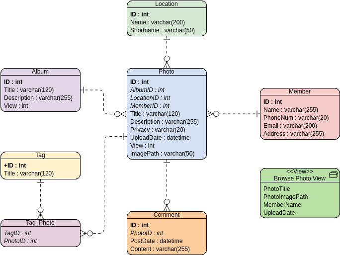
引言 實體-關係圖(ERD)是資料庫設計與建模領域中的基本工具。它提供掌握ERD設計:有效資料庫建模的技巧與訣竅
在資料庫設計領域中,將抽象概念轉化為具體結構,是建立功能完善且高效資料ERD 與資料庫實現:架起概念與現實之間的橋樑
引言: 在資料庫設計與管理的領域中,資料結構化的藝術與資料本身一樣重要優化資料管理:從反規範化到規範化的旅程
引言 資料庫規範化是資料庫管理領域中一個關鍵概念。它是一種透過減少資料資料庫規範化的全面指南(含範例)
引言 類圖與實體-關係圖(ERD)是軟體與資料庫設計中的兩種重要工具。類圖與實體-關係圖(ERD):對比指南