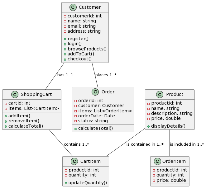
UML中的物件圖:彌合類與實例之間的差距
簡介: 物件圖是統一模型語言(UML)中不可或缺的一部分,廣泛應用於軟UML中的物件圖:彌合類與實例之間的差距
簡介: 物件圖是統一模型語言(UML)中不可或缺的一部分,廣泛應用於軟UML中的物件圖:彌合類與實例之間的差距
引言 狀態圖是廣泛應用於各個領域的強大工具,用於建模和可視化系統、流程應用狀態圖:全面指南
引言 在數位革命的時代背景下,圖書館持續在傳播知識與培養文學愛好方面扮設計一個穩健的圖書館管理系統:從概念到現實
在當今競爭激烈的商業環境中,了解您的客戶比以往任何時候都更加關鍵。成功透過 Visual Paradigm 解鎖客戶體驗設計的潛力
您是否厭倦了應對專案管理的複雜性?是否苦於陡峭的學習曲線以及聘請認證專透過 Visual Paradigm 的 PMBOK 工具,最大化您的團隊效率與生產力
引言 開放群組架構框架(TOGAF)是一種廣泛採用的企业架構方法論,提理解 TOGAF 的需求管理階段及其在 TOGAF ADM 中的角色
簡介 在不斷演變的科技環境中,教育機構必須確保學生具備產業所需求的技能解鎖未來成功:Visual Paradigm的學術合作計畫
引言 在不斷演變的產品開發環境中,擁有清晰且具有說服力的願景至關重要。解鎖創新:產品願景模板在敏捷軟件開發中的力量
企業架構(EA)是組織實現其戰略願景並帶來具體效益的關鍵工具。透過提供透過 TOGAF 協調業務與 IT 策略
商業模式畫布(BMC)簡介 商業模式畫布(BMC)是一種戰略工具,能以商業模式畫布(BMC)完整指南